Онтологический подход к цифровизации медицинских осмотров и диспансерного наблюдения на базе телемедицинской платформы
- Авторы: Порецкова Г.Ю.1, Иващенко А.В.1, Тяжева А.А.1, Плахотникова С.В.1, Жданович Г.Э.1, Чекина Е.В.1
-
Учреждения:
- Самарский государственный медицинский университет (СамГМУ)
- Выпуск: Том 15, № 2 (2025)
- Страницы: 187-197
- Раздел: ПРИКЛАДНЫЕ ОНТОЛОГИИ ПРОЕКТИРОВАНИЯ
- URL: https://journal-vniispk.ru/2223-9537/article/view/316476
- DOI: https://doi.org/10.18287/2223-9537-2025-15-2-187-197
- ID: 316476
Цитировать
Полный текст
Аннотация
Предложен онтологический подход к построению цифровой телемедицинской платформы, обеспечивающий возможность конфигурирования и настройки процессов сбора и обработки медицинских данных в потоковом режиме в зависимости от назначения и применения. Впервые сформулирована обобщённая задача о медицинском осмотре как многокритериальная оптимизационная задача исследования операций. Предложены варианты реализации цифровой телемедицинской платформы для ведения периодических медицинских осмотров и диспансерного наблюдения пациентов и даны рекомендации по программной архитектуре, способной адаптироваться к условиям решения задачи в практическом здравоохранении. База знаний цифровой телемедицинской платформы представлена в виде семантической сети, которая объединяет понятия с соответствующими атрибутами и связывает цифровые профили пациентов с результатами медицинской диагностики. Применение онтологии обеспечивает конфигурируемость и адаптивность цифровой телемедицинской платформы, что способствует высокой эффективности её использования для сбора данных в учреждениях здравоохранения. Опыт внедрения цифровой телемедицинской платформы с возможностью настройки процессов сбора данных на базе онтологии показал необходимость адаптировать информационно-логические модели хранимых данных и процессы их внесения средствами интерактивных пользовательских интерфейсов, повышая производительность медицинского персонала. Предложенный подход имеет перспективу при сборе данных для обучения искусственных нейронных сетей в системах поддержки принятия врачебных решений.
Полный текст
Введение
Развитие медицинского Интернета вещей и телемедицинских платформ [1-3] позволяет по-новому решать задачи медицинского обследования и лечения пациентов. Инструментальный сбор данных о состоянии здоровья с помощью датчиков и диагностических комплексов обеспечивает технологический базис для создания и ведения цифрового профиля каждого пациента, что соответствует современным тенденциям развития дистанционного мониторинга здоровья [4] и персонализированного здравоохранения [5].
Опыт создания и практического использования цифровой телемедицинской платформы Самарского государственного медицинского университета Health Check-up [6] подтверждает широкие возможности по сбору разнообразной диагностической информации и использования её для поддержки принятия врачебных решений. В настоящее время в платформу интегрировано более 50 датчиков и систем, что позволяет собирать различные показатели здоровья пациентов в потоковом дистанционном режиме.
Такое разнообразие обеспечивает высокую адаптивность телемедицинских услуг, однако на практике может привести к дополнительным задержкам и трудозатратам на автоматизацию процесса сбора информации. Для накопления в медицинской информационной системе данных с датчиков и документации (экспертные заключения профильных врачей, результаты проведения диагностических исследований, дневники лечащих врачей) требуется структурирование информации. Для этого может быть использован онтологический подход к конфигурированию и настройке телемедицинской платформы сбора и обработки медицинских данных [7, 8]. Использование онтологии, как формальной модели предметной области, позволяет структурировать собираемые показатели и процедуру их сбора и обработки. В результате обеспечивается производительность и адаптивность телемедицинской платформы, необходимая для её использования на практике.
1. Существующие подходы
При практическом применении универсальной цифровой телемедицинской платформы необходима её настройка под каждую методику медицинской диагностики. Данные вопросы рассматриваются отдельно в работах по цифровизации процессов медицинского осмотра [9, 10] и диспансерного наблюдения [11, 12]. Стоит также отметить важность решения организационных вопросов [13]. Для комплексного решения задачи автоматизации медицинских осмотров необходимо перестроить подход к внедрению телемедицинских платформ с учётом современных тенденций и перспектив [14-16].
Процесс сбора данных в ходе периодических медицинских осмотров отличается от процедуры контроля состояния здоровья в ходе диспансеризации. В первом случае необходимо за минимальное время собрать одинаковый набор параметров с максимальной группы пациентов. Это обеспечит высокую пропускную способность и эффективность работы медицинского персонала. В рамках диспансерного учёта требуется раздельно вести каждого пациента, подстраивая последовательности измерений параметров его здоровья в соответствии с индивидуальными особенностями, характером и формой течения заболевания. Для повышения эффективности информационной поддержки лечения необходимо внедрить в информационные медицинские системы процесс непрерывного слияния данных и знаний в разных форматах из различных источников. Решение этой задачи, как правило, осуществляется с использованием онтологического подхода [17, 18]. Результатом применения такого подхода является единое представление данных, которое можно использовать, например, для прогноза течения болезни, планирования лечения и др.
Современная цифровая телемедицинская платформа должна обеспечивать полноценное решение обеих задач, для чего на уровне конфигурации баз данных и алгоритмов сбора информации необходимо реализовать соответствующие сервисы настройки. В данной статье используется онтологический подход построения базы знаний (БЗ) в виде семантической сети, которая объединяет понятия с атрибутами и связывает цифровые профили пациентов с результатами медицинской диагностики посредством отношений между ними.
2. Формализация задачи медицинского осмотра
Медицинский осмотр можно представить как последовательность фиксации параметров здоровья пациента в виде временного ряда событий и рассматривать как оптимизационную задачу исследования операций. Состояние здоровья пациента pi можно описать характеристиками здоровья сi,j,k рядом параметров:
(1)
где: gj – тип параметра, – время актуальности измерения параметра, wi,j,k – его истинное значение, i = 1..Np – идентификатор пациента, j = 1..Ng – условный порядковый номер параметра, k = 1..Nw – условный порядковый номер значения характеристики.
Характеристика сi,j,k представляет собой булеву переменную, её значение можно считать равным «1», если оно известно и измеримо.
Параметры здоровья пациента изменяются объективно в связи с появлением и последующим течением заболевания. Для получения данной информации врачу необходимо провести инструментальную медицинскую диагностику очно или средствами телемедицинского обследования. Каждый параметр регистрируется инструментально специальным медицинским датчиком или сенсорным оборудованием. Событие измерения параметра в процессе медицинской диагностики si,j,m,n можно описать в виде:
, (2)
где – задействованный медицинский персонал, – идентификатор сотрудника, – измеренное значение, ti,j,m,n – время измерения, Dti,j,m,n – продолжительность обследования, – условный порядковый номер измерения.
Эффективная диагностика состоит в подборе такого временного ряда , который максимально соответствует по контролируемым параметрам, времени и точности измерений временному ряду . Следовательно, задачу медицинского осмотра можно представить в виде задачи многокритериальной оптимизации по следующим целевым функциям для группы пациентов .
Во-первых, необходимо обеспечить своевременность, т.е. для каждого изменения параметра найдётся соответствующее измерение, проведённое в течение заданного интервала времени:
, (3)
где – допустимое отклонение по времени (опоздание).
Для обеспечения этих условий при априорной неопределённости необходим максимум измерений, то есть:
, (4)
где
Во-вторых, должна быть обеспечена точность измерения:
(5)
Для этого нужно, например, обеспечить минимум среднего линейного отклонения:
(6)
Данная задача должна быть дополнена подзадачей организационного управления по минимизации загрузки врачей при максимизации количества пациентов:
, (7)
Введённые целевые функции предполагают минимизацию избыточных измерений. Задача о медицинском осмотре представляется сложной для решения с учётом неопределённости сi,j,k , однако она может быть упрощена для частных случаев.
Например, задача о периодическом медицинском осмотре (можно принять j = k) может быть сформулирована следующим образом:
(8)
В такой постановке она становится близка задаче о назначениях [19].
Задачу о диспансерном наблюдении можно сформулировать по типу задачи построения расписания (планирования) [19] следующим образом:
(9)
3. Онтология медицинского осмотра
Введённые определения и постановки использованы при внедрении цифровой телемедицинской платформы Health Check-up в медицинских организациях Самары для проведения периодических медицинских осмотров, диспансерного наблюдения, дистанционного мониторинга состояния пациентов. Необходимость решения оптимизационных задач в этих случаях обусловлена требованиями высокой производительности процесса сбора медицинской информации. Необходимо эффективно использовать диагностические приборы телемедицинской платформы для максимизации количества обследованных пациентов в минимальное время и с оптимальной загрузкой медицинского персонала.
Настройка телемедицинской платформы в соответствии с особенностями решаемой задачи (периодический медицинский осмотр или диспансерное наблюдение) согласно введённым целевым функциям обеспечивается онтологией, определяющей основные понятия и параметры цифровой диагностики. Онтология представляет БЗ предметной области в виде семантической сети, объединяющей концепты с соответствующим атрибутивным описанием с помощью отношений, связывающих цифровые профили пациентов с результатами медицинской диагностики. Использование онтологии позволяет обеспечить конфигурируемость и адаптивность цифровой телемедицинской платформы и добиться высокой эффективности её применения для сбора данных в учреждениях практического здравоохранения.
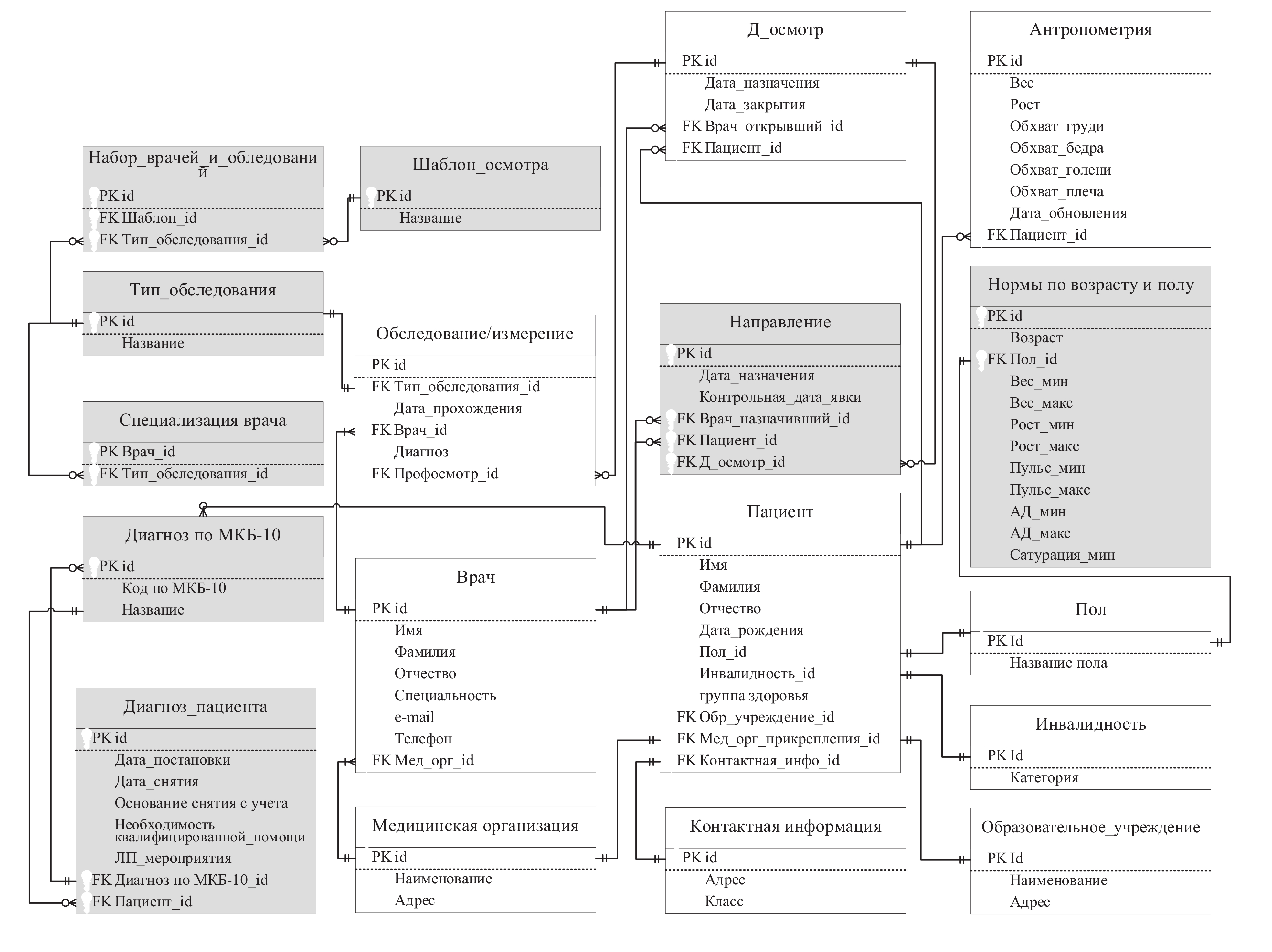
Информационно-логическая модель БЗ для периодического медицинского осмотра (см. рисунок 1) основана на результатах измерений, собранных с использованием платформы Health Check-up, и профилактических осмотров. В этой БЗ представлены данные, необходимые для узкоспециализированного периодического медицинского осмотра и медицинского скрининга.
Рисунок 1 – Основные концепты базы знаний цифровой телемедицинской платформы периодического медицинского осмотра обучающихся (школьников)
Структура БЗ телемедицинской платформы диспансерного наблюдения (см. рисунок 2) более детализирована и включает возможность отслеживания истории пациента и лечения с мониторингом его состояния, проведённых лечебно-профилактических мероприятий, назначенной помощи или проведения углублённых обследований по каждому из диагнозов.
Рисунок 2 – Основные концепты базы знаний цифровой телемедицинской платформы диспансерного наблюдения обучающихся (школьников)
При диспансерных осмотрах детей отслеживается изменение антропометрических данных и показателей здоровья, введена таблица с нормами по половозрастному признаку, что позволяет врачам видеть отклонения от нормы. На завершающем этапе автоматически формируется карта диспансерного осмотра. Схема поддерживает сложные связи между пациентами и их медицинскими данными, что позволяет отслеживать динамику здоровья и способствует улучшению качества медицинского обслуживания.
С учётом предложенной концептуальной схемы БЗ в пользовательском интерфейсе телемедицинской платформы диспансерного наблюдения доработано окно проведения диспансерного осмотра. Процедура заполнения медицинской информации формализуется в виде процесса последовательного заполнения соответствующих форм. При адаптированном подходе к организации этого процесса медицинский персонал освобождается от избыточного ввода данных. Это достигается за счёт однократного ввода данных пациента, которые дополняются при повторных осмотрах.
Адаптированный подход к организации процесса сбора медицинских данных содержит три этапа.
- Проектирование методики сбора данных с учётом нормативов времени, необходимого на подготовку к процедурам и проведение измерений (необходимо учитывать время на заполнение согласий и другой документации, если это требуется).
- Подготовка места для проведения обследования с учётом возможности имеющихся помещений и их оснащения для проведения обследований и ожидания (необходимо учесть траектории группового движения обследуемых и предусмотреть места для ожидания).
- Конфигурирование пользовательского интерфейса программного обеспечения телемедицинской платформы для ускорения ввода данных.
Онтологическое описание данных позволяет группировать поля ввода медицинской информации в зависимости от характера решаемой задачи и сокращать время медицинского персонала, необходимое на ввод данных.
4. Практическое применение
Рассматриваемые в статье задачи связаны с практическим здравоохранением и касаются удобства и производительности процесса ввода медицинских данных с использованием приборов цифровой телемедицинского платформы и дополнения их ручным способом. Опыт внедрения цифровой платформы Health Check-up показал необходимость адаптировать информационно-логические модели хранимых данных и процессы их ввода средствами интерактивных пользовательских интерфейсов с целью сокращения затрат времени и повышения производительности медицинского персонала.
Доработка пользовательского интерфейса позволила применить цифровую телемедицинскую платформу для профилактического осмотра в образовательных организациях г. Самары. В апробации участвовали 128 обучающихся общеобразовательных школ и 50 обучающихся спортивной школы [15], которая показала, что внедрение цифровой телемедицины позволяет сократить время осмотра. Временные затраты при заполнении формы данных на одного пациента при использовании прежнего и разработанного интерфейса составили 3,5 и 2,2 минуты соответственно.
Сокращение времени получено и за счёт однократного внесения данных пациентов, отображаемых далее при автоматизированном формировании заключений специалистов и карты диспансерного наблюдения. Предложенный интерфейс позволяет обеспечить полный и правильный ввод данных, исключить ошибки при анализе антропометрических и физиометрических показателей за счёт представления диапазона нормальных значений параметров и характеристик для каждого возраста пациентов. Интерфейс позволяет формировать варианты итоговой отчётности с градацией по полу, возрасту, диагнозу, времени повторного осмотра, объёма требуемых мероприятий для оздоровления.
В этом заложен резерв повышения качества медицинского обслуживания детей за счёт автоматизации и контроля процесса ведения пациентов, находящихся на диспансерном наблюдении. Это позволяет своевременно выявлять возможные осложнения заболевания, назначать необходимое лечение и принимать меры для поддержания и улучшения общего физического и психологического состояния детей.
Заключение
Развитие телемедицинских технологий – это важный этап совершенствования персонализированной медицины и повышения эффективности системы здравоохранения в целом. Адаптация пользовательских интерфейсов и систем хранения данных позволяет обеспечить эффективность применения цифровых решений в медицине и облегчить труд медицинского персонала по обследованию пациентов и вводу медицинских данных.
Предложенная в данной статье онтологическая модель и постановка задачи о медицинском осмотре в терминах теории исследования операций позволяет учесть требования эффективности и производительности сбора медицинской информации на этапе проектирования БЗ и построения её информационно-логической модели. В результате может быть построена адаптивная цифровая платформа универсального применения, что расширяет область её использования на практике и снижает трудоёмкость внедрения и последующей эксплуатации.
Об авторах
Галина Юрьевна Порецкова
Самарский государственный медицинский университет (СамГМУ)
Email: g.yu.poreckova@samsmu.ru
ORCID iD: 0000-0002-3131-1368
Scopus Author ID: 57194330674
доцент, д.м.н.
Россия, СамараАнтон Владимирович Иващенко
Самарский государственный медицинский университет (СамГМУ)
Автор, ответственный за переписку.
Email: anton.ivashenko@gmail.com
ORCID iD: 0000-0001-7766-3011
Scopus Author ID: 42661608400
д.т.н., профессор
Россия, СамараАлёна Александровна Тяжева
Самарский государственный медицинский университет (СамГМУ)
Email: a.a.tyazheva@samsmu.ru
ORCID iD: 0000-0001-8552-1662
Scopus Author ID: 57193347776
к.м.н., доцент
Россия, СамараСветлана Валентиновна Плахотникова
Самарский государственный медицинский университет (СамГМУ)
Email: s.v.plahotnikova@samsmu.ru
ORCID iD: 0000-0003-0693-7737
Scopus Author ID: 57806781000
к.м.н.
Россия, СамараГерман Эдуардович Жданович
Самарский государственный медицинский университет (СамГМУ)
Email: g.e.zhdanovich@samsmu.ru
ORCID iD: 0009-0001-4497-4216
Россия, Самара
Елена Владимировна Чекина
Самарский государственный медицинский университет (СамГМУ)
Email: ev-chekina@yandex.ru
ORCID iD: 0000-0002-1345-2562
Россия, Самара
Список литературы
- Аксенова Е.И., Горбатов С.Ю.. Интернет медицинских вещей (IoMT): новые возможности для здравоохра-нения. М.: ГБУ «НИИОЗММ ДЗМ», 2021. 36 с.
- Mathkor D., Mathkor N., Bassfar Z., Bantun F., Sláma P., Ahmad F., Haque S. Multirole of the Internet of Medi-cal Things (IoMT) in biomedical systems for managing smart healthcare systems: an overview of current and fu-ture innovative trends. Journal of Infection and Public Health. Vol.17. Issue 4. 2024. P.559-572. doi: 10.1016/j.jiph.2024.01.013.
- Dwivedi R., Mehrotra D., Chandra S. Potential of Internet of Medical Things (IoMT) applications in building a smart healthcare system: A systematic review. Journal of Oral Biology and Craniofacial Research. Vol. 12(10). Issue 2. 2022. P.302-318. doi: 10.1016/j.jobcr.2021.11.010.
- Дедов И.И., Тюльпаков А.Н., Чехонин И.П. и др. Персонализированная медицина: современное состояние и перспективы. Вестник РАМН. 2012. №12. С.4-12. doi: 10.15690/vramn.v67i12.474.
- Владзимирский А.В., Лебедев Г.С. Основы применения телемедицинских технологий. М.: Издательство Се-ченовского университета, 2022. 48 с.
- Колсанов А.В., Гаранин А.А. Опыт организации центра телемедицины в университетских клиниках. Врач и информационные технологии. 2024. № 1. С.82-91. doi: 10.25881/18110193_2024_1_82.
- Грибова В.В, Петряева М.В., Окунь Д.Б., Шалфеева Е.А. Онтология медицинской диагностики для интел-лектуальных систем поддержки принятия решений. Онтология проектирования. 2018. Т.8, №1(27). С.58-73. doi: 10.18287/2223-9537-2018-8-1-58-73.
- Грибова В.В., Шалфеева Е.А. Онтология диагностики процессов. Онтология проектирования. 2019. Т.9, №4(34). С.449-461. doi: 10.18287/2223-9537-2019-9-4-449-461.
- Сенкевич Ю.И. Автоматизация территориальных и ведомственных медицинских систем профилактических осмотров населения. Медицинская техника. 2008. № 4. С.47-52.
- Яковленкова А.О. Проблемы автоматизации амбулаторно-поликлинического приема в рамках автоматиза-ции и цифровизации сферы здравоохранения. Наукосфера. 2024. № 1-2. С.62-65.
- Утева А.Г., Кудрина Е.А. Применение информационных технологий при проведении профилактических осмотров и диспансерного наблюдения лиц пожилого и старческого возраста в Удмуртской республике. Современные проблемы здравоохранения и медицинской статистики. 2022. № 1. С.535-551. doi: 10.24412/2312-2935-2022-3-786-803.
- Безрукова Г.А., Поздняков М.В., Новикова Т.А. Использование цифровых технологий в социально-гигиеническом мониторинге состояния здоровья работающих во вредных условиях труда. Гигиена и сани-тария. 2021. Т.100. №10. С.1157-1162. doi: 10.47470/0016-9900-2021-100-10-1157-1162.
- Ларионова И.И., Туренко О.Ю., Калинин И.В. Использование информационных технологий по управлению потоками пациентов при проведении медицинских осмотров. Медико-фармацевтический журнал «Пульс». 2023. Т.25. №1. С.12-17. doi: 10.26787/nydha-2686-6838-2023-25-1.
- Порецкова Г.Ю., Тяжева А.А., Плахотникова С.В., Напалкова С.А. Автоматизированные комплексы в ме-дицинских осмотрах: особенности и перспективы. Перспективы науки. 2024. № 9 (180). С.44-48.
- Порецкова Г.Ю., Тяжева А.А., Плахотникова С.В. и др. Возможности использования цифровых техноло-гий при профилактическом осмотре школьников г. Самары. Врач и информационные технологии. 2023. №3. С.84-92. doi: 10.25881/18110193_2023_3_84.
- Свидетельство о государственной регистрации программы для ЭВМ №2025611346 Российская Федера-ция. Программное обеспечение для модуля «Диспансерное наблюдение детей» аналитического программ-но-аппаратного комплекса для оценки состояния детей различного возраста: №2024693230, опубл. 17.01.2025 / А.В. Колсанов, Г.Ю. Порецкова, С.В. Плахотникова и др.
- Лебедев С.В., Жукова Н.А. Слияние медицинских данных на основе онтологий. Онтология проектирования. 2017. Т.7, №2(24). С.145-159. doi: 10.18287/2223-9537-2017-7-2-145-159.
- Горобец Е.А., Диязитдинова А.Р. Применение онтологического подхода при проектировании медицинско-го мобильного приложения. Инфокоммуникационные технологии. 2021. Т.19. №.2. С.224-231. doi: 10.18469/ikt.2021.19.2.11.
- Хемди А. Таха. Введение в исследование операций / Ун-т Арканзаса, Фейетвилл [пер. с англ. и ред. А.А. Минько]. 7-е изд. М.: Вильямс, 2007. 901 с.
Дополнительные файлы



