Conceptual model of digital nitrogen management in agricultural crops
- Authors: Kalichkin V.K.1, Maksimovich K.Y.1, Fedorov D.S.1, Garafutdinova L.V.1
-
Affiliations:
- Siberian Federal Research Center of Agricultural Biotechnology, Russian Academy of Sciences
- Issue: No 1 (2024)
- Pages: 57-66
- Section: Mechanization, electrification, automation and digitalization
- URL: https://journal-vniispk.ru/2500-2627/article/view/255732
- DOI: https://doi.org/10.31857/S2500262724010116
- EDN: https://elibrary.ru/CSBYBY
- ID: 255732
Cite item
Full Text
Abstract
The research was aimed at developing a conceptual model of digital nitrogen management in crops. Cognitive analysis of the knowledge structure in this subject area, conceptual modeling of digital nitrogen management in agrophytocenoses using object-oriented approach and Unified Modeling Language (UML) were used. A detailed system of diagrams was created, encompassing class, process, and interaction diagrams. The model is anchored on three abstract objects: class (7 in total), attribute (32), and inter-class relationships (18), which distribute the main concepts, emphasizing the complexity and multifaceted approaches to digital nitrogen management. The central class is «Agrophytocenosis», which directly interacts with 5 classes and indirectly with 1 class. Attributes are integral to the classes and reflect their specific characteristics. To depict the interaction between the classes and their attributes, four types of relationships are employed in the model: «dependency», «association», «aggregation», and «inner class». In the process diagram of the digital nitrogen management system, two primary subsystems are highlighted: the analysis and planning subsystem and the adjustment subsystem, as well as tools and sources for data acquisition and processing. A distinctive feature of the developed conceptual model is the application of the temporality principle, integrating static and dynamic processes in the digital nitrogen management system within the agrophytocenosis.Subsystems for analysis, planning and adjustment of emerging conditions in the management areas allow ensuring more efficient use of nitrogen fertilizers in crops.The conceptual model is aimed at developing a hardware-software complex for diagnostics of nitrogen nutrition of cultivated plants and management of fertilizer application based on modern digital monitoring and data processing tools.
Keywords
Full Text
Эффективность использования азота (N) в растениеводстве зависит от таких взаимосвязанных факторов, как генетический потенциал сельскохозяйственных культур, условия окружающей среды (почва, погода), азотное удобрение (вид и количество, время и технология внесения), чередование культур в севообороте, уровень интенсификации производства и др. [1, 2].
Принятие решений при внесении азотных удобрений основано на эмпирическом подходе, который реализуют на основе полевых опытов путем оценки средней оптимальной дозы для культуры в конкретных почвенных и климатических условиях или на упрощенных балансах этого минерального элемента. Среди наиболее распространенных в агрохимической службе РФ методов расчета доз N удобрений можно назвать следующие: по нормативам затрат N удобрений на единицу урожая (прибавки урожая); по нормативам выноса N на единицу урожая основной продукции с учетом побочной; балансово-расчетный по выносу N на единицу урожая, с учетом коэффициентов использования растениями из почвы и удобрений. Модификация этих методов в последние годы достигла значительного разнообразия. Например, Ю. И. Ермохин насчитал более 40 методов определения оптимальных доз удобрений под разные культуры [3]. В дополнение к расчетным методам оптимизации азотного питания сельскохозяйственных культур используют исследования азотного статуса посевов в процессе вегетации и проводят подкормки азотными удобрениями по данным растительной диагностики [4, 5].
В последние годы разработан ряд отечественных программ для ЭВМ, которые позволяют рассчитывать дозы применения минеральных удобрений под сельскохозяйственные культуры с различной степенью автоматизации [6, 7]. В этих программах используются, в основном, различные варианты балансово-расчетного метода, с учетом данных об агрохимических свойствах почв, выносе питательных веществ планируемым урожаем культур и коэффициентов возмещения этого выноса [8, 9].
Широко обсуждаются проблемы создания автоматизированных цифровых систем в качестве инструментов оптимизации азотного питания сельскохозяйственных культур в англоязычной литературе. Например, разработана концепция программного обеспечения системы управления азотом на ферме (farm N management system – FNMS), которая включает модули управления данными фермы, определения потребностей в удобрениях, балансировки азота и его циклов, оборота азота и возможных потерь, поддержки принятия решений [10]. Для оценки воздействия различных стратегий управления азотом используют подходы, основанные на биофизических моделях сельскохозяйственных культур. Так, удовлетворительные результаты для нитратов и влажности почвы были получены при тестировании модели STICS (v8.2.2) со стандартным набором параметров на базе данных, охватывающих 15 культур и широкий спектр агропедоклиматических условий Франции [11]. Описана модель NLES5, прогнозирующая ежегодное выщелачивание нитратов из корневой зоны [12]. Существуют инструменты, специфичные для конкретных культур, например, кукурузы [13], картофеля [14], пшеницы [15]. Разработан комплексный инструмент AzoFert® системы поддержки принятия решений по расчету оптимальных доз внесения азота для 40 культур в масштабе поля [16].
Эти исследования привели к созданию цифровых инструментов для консультационных служб и фермеров, а также повлияли на эволюцию практики применения азотных удобрений. Существенный недостаток российских программ для ЭВМ заключается в отсутствии интеграции между планированием систем удобрений под культуры с оперативной диагностикой N-статуса посевов в реальном времени и, соответственно, оперативной корректировкой азотного питания растений. Кроме того, расчет доз азота по усредненным агрохимическим показателям почв сельскохозяйственных предприятий на планируемый урожай содержит значительную неопределенность в использовании азота растениями из почвы и удобрений.
То есть, разработка отечественной системы цифрового управления азотом (ЦУА), которая может обеспечить поддержку принятия решений относительно применения азотных удобрений специалистам на местах, крайне необходима. ЦУА должно охватывать широкий спектр сельскохозяйственных ситуаций, с которыми сталкиваются специалисты в системах земледелия, использовать разумное количество вводимых данных и иметь возможность интегрировать новую информацию (новые параметры, новые модули) с течением времени, что важно в контексте развития решений экономических и экологических задач.
Цель исследования – разработать концептуальную модель цифрового управления азотом в посевах сельскохозяйственных культур с использованием объектно-ориентированного подхода и унифицированного языка моделирования (UML).
Методика. Необходимый этап создания программного обеспечения (ПО) любой интеллектуальной информационной системы – концептуализация предметной области (ПрО) или концептуальное моделирование. Под концептуальным моделированием понимается моделирование сущностей (классов) ПрО, их концептуальных структур и отношений между ними. По существу, концептуальное моделирование предоставляет собой когнитивные исследования, отражающие структуру знаний о ПрО, которые служат необходимой предпосылкой для правильного проектирования системы поддержки принятия решений. Концептуальная модель ПрО также выступает начальным этапом разработки ПО, когда определяется базовая структура системы, ее компоненты, их назначение и взаимосвязь. При этом выполняется построение семантической модели ПрО с высоким уровнем абстракции [17].
В качестве основы концептуализации использована объектно-ориентированная методология, которая служит развитием структурного программирования и моделирования данных, обеспечивающих локализацию и структуризацию как самих данных, так и процессов их обработки [18]. Объектно-ориентированный подход предполагает, что при разработке ПО должны быть определены классы используемых в нем объектов, созданы экземпляры и установлено взаимодействие между ними. Развитие этой методологии связано с созданием методов визуального описания данных, их структур и состояний.
Для описания ПрО использован унифицированный язык моделирования (Unified Modeling Language – UML) [19], который в последние годы принят в качестве «стандартной» нотации объектно-ориентированного моделирования. UML обеспечивает адекватный подход к представлению как концептуальных, так и реальных процессов, функций и схем для программных систем, а диаграммы классов UML могут документировать ключевые элементы любого объектно-ориентированного подхода. Считается, что использование нотации UML позволяет увеличить скорость разработки ПО и уменьшить количество синтаксических, семантических и других видов ошибок.
Для визуализации концептуального моделирования ЦУА использовали структуру иерархии классов, их атрибуты и связи, а также взаимодействие между ними (диаграмма процессов) [20]. Диаграммы классов и процессов UML построены в программном пакете Draw.IO (app.diagrams.net) [21].
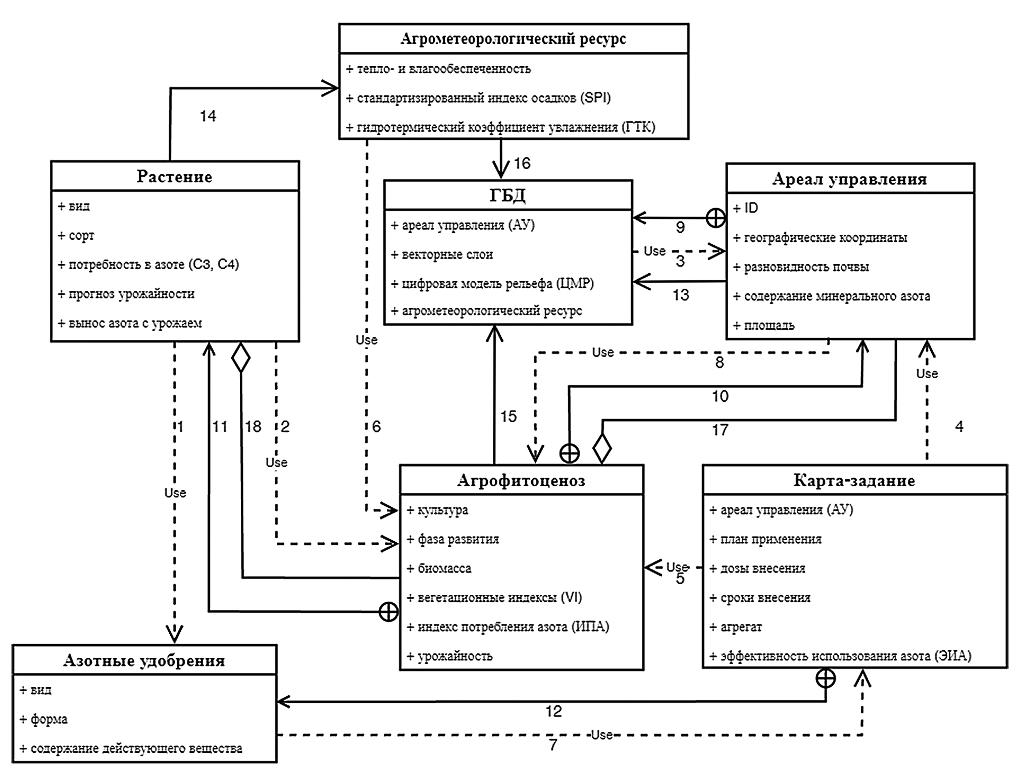
Результаты и обсуждение. Для описания концептуальной модели ЦУА в посевах сельскохозяйственных культур (агрофитоценозе) выбраны 3 абстрактных объекта – класс, атрибут и межклассовые отношения, по которым распределены основные понятия, неотъемлемо связанные с ЦУА. Для 7 сущностей выбран абстрактный объект «класс», для 32 – «атрибут», для 18 связей процессов в модели – «межклассовые отношения», которые отражены на UML-диаграмме классов (рис. 1).
Рис. 1. UML-диаграмма классов ЦУА.
Центральным классом выступает «Агрофитоценоз», с которым напрямую взаимодействуют 5 классов: «Растение», «Ареал управления», «Агрометеорологический ресурс», «Геоинформационные базы данных (ГБД)», «Карта-задание» и косвенно класс «Азотные удобрения». Атрибуты входят в состав классов и отражают их особенности. Для отображения взаимодействия между классами и их атрибутами используются межклассовые отношения четырех видов:
- зависимость (Dependency) – связи 1…8 обозначают зависимости между различными классами и атрибутами, при которых один объект зависит от другого;
- ассоциация (Association) – связи 13…16 представляют собой отношения между классами и атрибутами, при которых классы имеют отношения между собой, но не обязательно зависят один от другого;
- агрегация (Aggregation) – связи 17…18, когда один класс выступает частью другого;
- внутренний класс (InnerClass) – связи 9…12 представляют внутренние классы, которые связаны с основными классами.
В UML-диаграмме процессов системы ЦУА отражены последовательность действий, основные операции и инструменты их выполнения, а также источники данных, необходимые для реализации процесса управления азотным питанием растений (рис. 2).
Рис. 2. UML-диаграмма процессов системы ЦУА.
В модели системы выделены две основные подсистемы:
анализа и планирования – верхняя левая половина диаграммы относится к задачам картирования, средняя часть к моделированию, нижняя – к планированию. Эти блоки позволяют осуществлять анализ данных, создавать цифровую модель АУ агрофитоценоза в ГИС и разрабатывать планы управления азотным питанием растений;
корректировки – обеспечивает коррекцию и исправление выполненных действий и планов в течение вегетационного периода, что позволяет системе адаптироваться к складывающимся условиям окружающей среды и изменениям объектов управления.
Подсистемы используют инструменты получения и обработки данных о статических и динамических процессах в агрофитоценозе. Некоторые инструменты отнесены к обеим подсистемам, что подчеркивает интегрированный характер системы ЦУА.
Следует отметить, что при создании ГБД и их сопровождении используется принцип темпоральности, который заключается в отражении множества состояний объекта ПрО в виде совокупности снимков ГБД в определенный период времени. Такой подход в ГИС-моделях позволяет проводить анализ за прошлые и текущий моменты времени с последующей их экстраполяцией в предстоящие [22]. Кроме того, посредством анализа информации об АУ, содержащейся в ГБД, возможно реализовать принцип индивидуальности и максимально адаптировать систему к высокой степени дифференциации агроландшафтных условий, особенностям структуры почвенного покрова, а также экспозиции и кривизны поверхности рабочих участков.
Методологической основой разработки концептуальной модели ЦУА и формирования UML-диаграмм классов и процессов служил когнитивный анализ структуры знаний в ПрО, представленный далее.
Пространственно изменяющиеся биологические, эдафические, топографические и другие факторы, а также их взаимодействия с погодой и агротехнологиями вызывают сезонную и межгодовую временную и пространственную динамику, влияющую на усвоение азота из почвы и удобрений, а также на формирование урожая и его связь с потреблением азота. С такой сложной системой вряд ли можно справиться с использованием параметрических статистических или даже объединенных моделей. Биофизические модели сельскохозяйственных культур, учитывающие эту естественную сложность в управлении азотом, за последние десятилетия сильно продвинулись вперед, но все еще подвержены значительным ограничениям и сложны в исполнении. Существенные достижения в прогнозировании урожайности сельскохозяйственных культур и оценке состояния азота были получены при использовании методов машинного обучения (МО). Это связано со способностью систем, основанных на машинном обучении, обрабатывать большое количество входных данных и решать нелинейные задачи [23, 24]. В рамках этого направления развиваются подходы с использованием нечетких экспертных систем (НЭС) [25, 26]. Помимо влияния окружающей среды и максимизации урожая, важными динамическими факторами, которые следует учитывать в тактике применения азотных удобрений, выступают производственные (экономические) показатели [27].
В основе системы ЦУА в посевах сельскохозяйственных культур должна лежать синхронизация между спросом на азот и его предложением для конкретной культуры на определенном участке в реальном времени (или близком к реальному). Ее наиболее важные аспекты относятся к параметрам, которые необходимо учитывать, а также к агрономическим алгоритмам, определяющим дозы, сроки и способы внесения азотных удобрений.
Наиболее экономичный принцип управления азотным питанием растений основан на определении ареалов управления (АУ) с аналогичными потенциалами продуктивности посевов. Известны различные подходы к определению их границ, например, структура почвенного покрова, топография, история урожайности на участке. Слои данных с географической привязкой статистически группируют или объединяют с использованием геопространственного анализа в географических информационных системах. При этом определение АУ во многом зависит от данных, которые статичны и менее последовательны из-за временных колебаний урожайности культур. Кроме того, взаимосвязь почвы и растений меняется во времени и пространстве, снижая эффективность статических конструкций АУ. Для учета всей изменчивости потребности посевов в азоте статистических данных об АУ недостаточно [28]. Основным ограничением при этом выступает слабая адаптация к погодным условиям, обусловленная вариабельностью агрометеорологических ресурсов. В таком контексте метеоусловия, несмотря на высокую изменчивость и неопределенность, служат важнейшим источником информации для управления азотом. Поэтому представляется маловероятным, что концепция АУ только на основе данных о почве, рельефе и истории урожайности будет адекватной для применения азотных удобрений.
Для преодоления этого ограничения предлагается новый рабочий процесс определения временных границ АУ, основанный на интеграции данных дистанционного зондирования растений и почвы [29]. Для решения такой задачи разработан простой алгоритм автоматической сегментации границ посевов сельскохозяйственных культур различной продуктивности, основанный исключительно на оптических мультиспектральных спутниковых данных [30], осуществлена программная реализация базового алгоритма обнаружения и выделения границ внутриполевой изменчивости по аэрокосмическим снимкам и оптическим критериям посевов [31].
Кроме того, дополнение алгоритмов определения АУ о N-статусе культуры в период вегетации информацией, полученной из спектральных снимков спутниковых или наземных наблюдений, помогает решить проблему пространственной изменчивости и осуществляется единовременно в течение вегетационного периода. Этот подход может быть улучшен путем предварительного разграничения поля на АУ с применением технологий ГИС с анализом свойств почвы и предшествующего использования, для уточнения, связанного с измерением различных индексов.
Почвенная диагностика азотного питания растений в последние годы в системе агрохимической службы РФ выступает одним из основных методов определения потребности сельскохозяйственных культур в азотном удобрении. Однако большая трудоемкость проведения почвенных тестов, противоречивые результаты при различных сроках тестирования и недостаточная изученность размера использования растениями минерального азота из нижних слоев почвы (доступность этого минерального элемента из разных горизонтов почвы в значительной мере зависит от ее гранулометрического состава, морфологических особенностей корневой системы и погодных условий) ограничивает применение такого метода [32]. Кроме того, величина содержания минерального азота в почвах внутри поля значительно варьирует [33]. Пределы ее изменений достигают 10 раз и более не только в дерново-подзолистых почвах, но и в ряде случаев в черноземах. Коэффициенты вариации по объектам исследования составляли 22…87 % при отсутствии какой-либо общей закономерности. Для дерново-подзолистых почв коэффициенты вариации находились на уровне 32…69 %, серой лесной почвы – 87, чернозема выщелоченного – 24…52, чернозема типичного – 22…59 %. Это наблюдается повсеместно. Например, в лесостепной зоне Западной Сибири установлено [34], что коэффициент вариации содержания нитратного азота в зависимости от типа почв изменялся от 2 до 38 %. Расчет силы влияния отдельных факторов показал, что вариабельность и динамика нитратного азота в пахотном слое на 21 % зависели от типа почвы и на 24 % от погодных условий вегетационного периода. Авторы исследования констатируют, что высокая вариабельность содержания азота делает малоэффективной систему дифференцированного внесения удобрений, в основе которой лежит только определение исходного содержания нитратов по АУ в предпосевной или послеуборочный период. Для устранения внутрипольной неоднородности в течение вегетации предлагается использовать систему некорневых подкормок. В связи с этим, общепринятый в агрохимической службе России подход, основанный на использовании шкал обеспеченности минеральным азотом и применении «ориентировочных» доз азотных удобрений [35, 36], не должен быть базовым, поскольку сопряжен с большим количеством ошибок и неопределенностей. Тем не менее, для реализации системы ЦУА тестирование почвы на содержание минерального азота остается необходимой операцией для составления ориентировочной системы удобрений в хозяйстве и планирования их приобретения.
Наравне с проведением почвенных тестов или вместо них можно использовать модели, полученные с использованием методов машинного обучения, которые позволяют оперативно с допустимой достоверностью (R2 = 0,8) прогнозировать содержание нитратного азота перед посевом в 0…40 см слое почвы. При этом используются данные о погоде, способе основной обработки почвы, предшественнике и запасе продуктивной влаги перед посевом [37]. Прогнозные градации содержания нитратного азота в почве могут в дальнейшем использоваться при формировании нечетких лингвистических переменных и создании семантических правил в НЭС.
Для повышения эффективности применения азотных удобрений при основном внесении целесообразно использовать их минимальное количество, необходимое для удовлетворения потребностей растений на ранних стадиях роста (стратегия отсроченного и пониженного внесения азотных удобрений). Обосновано это не только тем, что использование азота удобрений посевами сельскохозяйственных культур в год внесения не превышает 50 %, но и вымыванием нитратов в нижние горизонты почвенного профиля. Так, в опытах, проведенных в лесостепи Новосибирского Приобья на выщелоченном черноземе, показано, что при ежегодном внесении под яровую пшеницу азотных удобрений в дозе N90 в течение 12 лет в слое почвы 0…200 см дополнительно накопилось ≈350 кг N-NО3/га. При этом бóльшая часть нитратного азота (≈270 кг N/ га) находилась в слое 100…200 см [38]. Поэтому значительную часть азотных удобрений целесообразно вносить непосредственно перед быстрым экспоненциальным ростом биомассы в процессе вегетации путем подкормки. При таком применении саму культуру можно использовать в качестве индикатора потенциальной потребности в азотных удобрениях.
В качестве логического ядра технологической основы ЦУА целесообразно использовать НЭС, которые относятся к мягким вычислениям. Они обеспечивают простые и эффективные средства для учета множества входных данных в стратегиях автоматизированного управления, обладают относительно высокой надежностью и отказоустойчивостью, поскольку могут справляться с неточностями и неопределенностями во входных параметрах, а также со сложностью и нелинейностью их взаимодействия. В отличие от жестких вычислений, которые требуют точно заданной аналитической модели и часто большого времени для расчетов, при мягких вычислениях используется допуск с неточностями, неопределенностью, частичной достоверностью и аппроксимацией для достижения гибкости, надежности и низкой стоимости решения. Нечеткая логика (FL), искусственные нейронные сети (ANN) и генетические алгоритмы (GA) рассматриваются как основные методы мягких вычислений.
НЭС может применяться в интеграции с ГИС для составления карт АУ и определения необходимости внесения N-удобрений. Например, используя значения содержания минерального азота в почве и применяя шкалу обеспеченности почв N-NO3, создается набор нечетких лингвистических переменных и оценивается принадлежность каждого АУ к таким переменным. Пространственная информация описывается как геопространственные растры (разрешение не более 10 м) и преобразуется в двоичные изображения путем реклассификации ячеек в пределах указанного нечеткого набора. Для моделирования НЭС можно использовать метод вывода Такаги-Сугено, который имеет ряд преимуществ при работе с линейными данными. В базе правил поведения системы определяются взаимосвязи между входными и выходными параметрами. Это делается путем соединения соответствующих лингвистических терминов с использованием условных обозначений «ЕСЛИ (действие) – ТО (результат)». Правилам может быть присвоен вес для выражения их достоверности. Нечеткие выходные данные, полученные в результате используемых правил, агрегируются и дефаззифицируются, чтобы получить четкое выходное значение из результатов моделирования [25].
Прогнозирование урожайности сельскохозяйственных культур с использованием машинного обучения можно осуществлять с применением различных подходов. Например, использовать временные ряды урожайности, полученные в длительных полевых опытах, и анализировать их с применением алгоритмов случайного леса (RandomForests – RF) [39], дерева решений (CART) [40] или искусственных нейронных сетей (Artificial neural networks – ANN) [41]. Используются также материалы дистанционного зондирования. Например, исследована эффективность прогнозирования урожайности с использованием данных солнечной флуоресценции хлорофилла, которую сравнивали с показателями спутниковых индексов растительности (VI), включая нормализованный разностный индекс растительности (NDVI), улучшенный индекс растительности (EVI), отражательную способность растительности в ближней инфракрасной области (NIRv) и температуру поверхности земли (LST) [42]. Использовали пять алгоритмов машинного обучения для построения моделей прогнозирования урожайности с переменными, относящимися только к дистанционному зондированию и с комбинированными переменными. Следует отметить, что выбор метода (алгоритма) машинного обучения зависит от принятой методологии при решении задачи прогнозирования урожайности, а также качества и количества имеющихся данных или знаний.
Наиболее важно с точки зрения планирования (прогнозирования) урожайности и эффективности азотных удобрений моделирование возможных условий увлажнения и теплообеспеченности. Для этого можно использовать математический инструмент – «стохастический имитатор суточных погодных метеопараметров» [43]. С математической точки зрения он представляет собой специальный алгоритм статистического моделирования (в основу его работы заложена методика Richardson, Wright), который позволяет по набору постоянных параметров, описывающих закономерности погоды в конкретной местности (60-летний временной ряд), получать «синтетические» краткосрочные и долгосрочные погодные сценарии в любом количестве. Долгосрочное прогнозирование условий атмосферного увлажнения, баланса тепла и влаги, можно также осуществлять с использованием относительных величин, например, стандартизированного индекса осадков (SPI) и гидротермического коэффициента (ГТК). Эти показатели зарекомендовали себя в области агроэкологической оценки земель и выступают удобными инструментами для мониторинга атмосферного увлажнения исследуемой территории [44]. Необходимое условие реализации такой задачи – динамический доступ к привязанным к сетке погодным данным высокого разрешения (осадки, максимальная и минимальная температура и др.), которые можно получать от мобильных (полевых) метеостанций в дополнение к информации метеорологических станций базовой сети Гидрометцентра, что позволяет своевременно вносить коррективы в зависимости от конкретного поля.
По нашему мнению, для более устойчивого и эффективного управления применением азотных удобрений старая парадигма, основанная на прогнозировании доступности питательных веществ в почве, оцениваемая с использованием почвенных тестов, должна быть пересмотрена. В последние годы предложен новый подход к питанию сельскохозяйственных культур азотом «диагностики на основе растений» («plant-based diagnosis»), использующий концепцию «кривой критического разбавления азота» («critical N dilutioncurve») и хорошо подкрепленный теоретической базой. Критическая концентрация N определяется как минимальное требуемое количество азота в растении для достижения максимальной биомассы посевов (урожая). Критическая концентрация N снижается в процессе роста и связана с биомассой посредством аллометрической зависимости. Кривая критического разбавления азота – это отрицательная степенная функция: Nc = a·СВ–b, где Nc– содержание азота в растениях, выраженное в процентах от СВ, СВ – сухое вещество надземной массы растений (т/га), a – концентрация N в СВ при СВ = 1 т/га, b – статистический параметр, влияющий на наклон зависимости. Используя кривые Nc, можно рассчитать индекс азотного питания (ИАП): ИАП = Na/Nc, где Na – реальное содержание азота в растениях. На основе этого индекса можно точно оценить состояние N в сельскохозяйственных культурах [45]. Значение ИАП, близкое к 1, указывает на достаточность азота, при величине этого показателя ниже или выше 1 указывает на его дефицит или избыток соответственно. Предложены общие модели критических концентраций азота и надземного сухого вещества в культурах C3 и C4, а именно Nc = 4,8СВ-0,34 и Nc = 3,6СВ-0,346, а также для многих культур (кукуруза, озимая и яровая пшеница, рапс, сорго, рис и др.). Например, для яровой пшеницы, возделываемой в Канаде, кривая критического разбавления азота выглядит следующим образом: Nc = 3,85СВ-0,57 [46]. Диагностика in situ помогает определить, когда и в каком количестве необходимо применение азотных удобрений, и может быть включена в процедуры управления внесением удобрений.
Хотя этот метод обладает достаточно высокой точностью, он очень трудоемкий, дорогостоящий и отнимает много времени, поэтому будет сопряжен с определенными трудностями для оценки во всех конкретных АУ. С целью преодоления такого негативного фактора в последние годы активно развивается направление определения ИАП неразрушающими методами. Например, его можно оценить удаленно с использованием оптического зондирования [47]. Это возможно на основе анализа взаимосвязи между вегетационными индексами и пространственно распределенными значениями концентрации азота в сухом веществе растений. Показано [48], что наиболее эффективно прецизионное проведение азотных подкормок по картам-заданиям, сгенерированным на основе аэрофотоснимков посевов, дешифрированных с использованием тестовых площадок.
В развитие такого направления разрабатываются модели, использующие данные из нескольких источников. Они могут интегрировать климатические условия и управляющие факторы с вегетационным индексом, или взаимосвязи между значениями индексов вегетации, содержания хлорофилла в листьях, площади листьев, концентрации N в растениях, биомассы и ИАП с использованием возможностей ГИС и различных алгоритмов машинного обучения. Например, известен [49] гибридный метод определения содержания азота в культурах, использующий физический подход в сочетании с регрессией машинного обучения по гиперспектральным снимкам. При его реализации использовали вероятностные методы машинного обучения (стандартный гомоскедастический гауссовский процесс и гетероскедастическая регрессия), учитывающие отношения сигнал/шум. Обе рассмотренные модели обеспечивали точное моделирование, при этом результаты гетероскедастической модели были несколько лучше с точки зрения ее тестирования с использованием измерения азота in situ в листьях и стеблях (RMSE составила 2,1 г/ м2).
Сложность определения эффективности использования азота (ЭИА) заключается во множестве его источников, которые могут быть задействованы при формировании биомассы агрофитоценозов и урожая зерна. Существуют различные подходы к определению ЭИА: растительный (физиологическая эффективность, эффективность внутреннего использования, индекс накопления азота), почвенный (эффективность поглощения азота), экологический (продуктивность по азоту), системный (индекс азотного баланса системы), на основе удобрений (агрономическая эффективность, производительность частичного фактора, частичный баланс питательных веществ, кажущаяся эффективность извлечения). Общая эффективность использования азота посевами включает в себя как эффективность поглощения, так и эффективность использования и может быть рассчитана по формуле: ЭПА×ЭИА = Nз/Nр×ВЗ/Nз = ВЗ/Nр, где ЭПА – эффективность поглощения азота; ЭИА – эффективность использования азота; Nз – общий азот в зерне; Nр – общий азот, поступивший в растения; ВЗ – общая масса зерна. Другой подход заключается в определении соотношения размеров сухого вещества надземной биомассы (СВ) и поступившего (поглощенного) азота (Nр). При определении ЭИА можно также воспользоваться агрономической эффективностью, которая рассчитывается по формуле: AЭ = (У–У0)/N, где У – урожайность культуры при внесении азота (кг/ га); У0 – урожайность культуры на контрольном участке, без внесения азота (кг/ га); N – количество азота в удобрениях (кг/ га). Оценку эффективности использования азота удобрений сельскохозяйственными культурами можно также осуществить с использованием других методов [1].
Важным аспектом системы ЦУА должно быть использование не только ГБД и системы знаний, но и экспертных знаний специалистов на местах. В своей повседневной работе им необходимо учитывать природные, технические и экономические факторы, а за многие годы профессионального опыта и дополнительного образования они накапливают объем важных ситуационных знаний о причинно-следственных связях в своих местных системах земледелия, которые с научной точки зрения недоступны. У таких специалистов формируются так называемые «неявные знания», которые не всегда могут быть сформулированы в закодированной форме. Они ассоциируются с опытом и ноу-хау человека, который ими обладает, и заключаются в действиях, процедурах, образах, идеях и ценностях этого человека [50]. Эти знания необходимо рассматривать как важный источник информации для анализа и объединения различных соответствующих слоев пространственных данных и определения моделей системы ЦУА. Такие возможности открываются при реализации концепции «гражданская наука», которая реализуется в странах с развитым информационным обслуживанием сельского хозяйства.
Выводы. Проблемы, с которыми сталкивается концепция ЦУА, связаны с точным отображением и анализом сложных взаимосвязей, а также разработкой соответствующих моделей для управления азотным питанием растений. Сбор и согласование данных, необходимых для этого, могут быть достигнуты с использованием соответствующего ПО, которое учитывает и документирует потоки N на уровне АУ. Программное обеспечение должно включать научно обоснованные алгоритмы и практически применимые агроэкологические показатели, а также настраиваться в соответствии с индивидуальными потребностями пользователя.
Особенность созданной концептуальной модели заключается в использовании принципа темпоральности и необходимости синхронизации между спросом на азот у растений и его предложением в реальном времени, а также принципа индивидуальности для конкретного посева на определенном участке. В концептуальной модели отражены наиболее важные блоки системы, которые необходимо учитывать, при определении доз, сроков и способов внесения азотных удобрений.
Согласно разработанной концептуальной модели, предлагаются следующие необходимые действия для реализации системы ЦУА:
создание карт АУ и геоинформационной базы данных (ГБД), учитывающих агрометеорологические (погодные) и агроландшафтные особенности территории;
тестирование почвы на содержание минерального азота и/или его моделирование с использованием машинного обучения;
занесение результатов почвенного тестирования и/или моделирования в ГБД;
прогноз урожайности одним из методов машинного обучения;
моделирование условий тепло- и влагообеспеченности с использованием стохастического имитатора суточных погодных метеопараметров и/или применения SPI и ГТК;
- определение доз азотных удобрений расчетно-балансовым методом или с использованием нечетких экспертных систем;
- составление плана по внесению удобрений (основное, подкормки);
- применение азотных удобрений с учетом стратегии отсроченного и пониженного внесения;
- определение N-статуса растений посевов сельскохозяйственных культур в период вегетации посредством дистанционного (или проксимального) зондирования;
- расчеты ИАП с использованием кривой критического разбавления азота и/или вегетационных индексов;
- принятие решений по внесению азотных удобрений во время вегетации с использованием данных из нескольких источников;
- определение эффективности использования азота (ЭИА) после уборки урожая.
Концептуальная модель системы ЦУА объединяет две ключевые подсистемы – подсистему анализа и планирования, а также подсистему корректировки – для обеспечения более эффективного управления азотным питанием растений и позволяет приступить к разработке ПО. Оптимизация концептуальной модели ЦУА, описываемая с использованием диаграмм классов и процессов, со временем может быть расширена путем локального уточнения с последующим добавлением новых классов и элементов UML.
ФИНАНСИРОВАНИЕ РАБОТЫ.
Работа выполнена в рамках государственного задания ФГБНУ «Сибирский федеральный научный центр агробиотехнологий» по теме № 0533–2022–0001.
СОБЛЮДЕНИЕ ЭТИЧЕСКИХ СТАНДАРТОВ.
В работе отсутствуют результаты исследований человека или животных.
КОНФЛИКТ ИНТЕРЕСОВ.
Авторы работы заявляют, что у них нет конфликта интересов.
About the authors
V. K. Kalichkin
Siberian Federal Research Center of Agricultural Biotechnology, Russian Academy of Sciences
Author for correspondence.
Email: vk.kalichkin@gmail.com
Dr. Sci. (Agric.)
Russian Federation, 630501, Novosibirskaya obl., Novosibirskii r-n, pos. KrasnoobskK. Yu. Maksimovich
Siberian Federal Research Center of Agricultural Biotechnology, Russian Academy of Sciences
Email: vk.kalichkin@gmail.com
Russian Federation, 630501, Novosibirskaya obl., Novosibirskii r-n, pos. Krasnoobsk
D. S. Fedorov
Siberian Federal Research Center of Agricultural Biotechnology, Russian Academy of Sciences
Email: vk.kalichkin@gmail.com
Russian Federation, 630501, Novosibirskaya obl., Novosibirskii r-n, pos. Krasnoobsk
L. V. Garafutdinova
Siberian Federal Research Center of Agricultural Biotechnology, Russian Academy of Sciences
Email: vk.kalichkin@gmail.com
Russian Federation, 630501, Novosibirskaya obl., Novosibirskii r-n, pos. Krasnoobsk
References
- Эффективность использования азота в длительных и краткосрочных опытах агрохимслужбы и Геосети Российской Федерации / В. А. Романенков, М. В. Беличенко, О. В. Рухович и др. // Агрохимия. 2020. № 12. С. 28‒37. doi: 10.31857/S0002188120120091.
- Rütting T., Aronsson H., Delin S. Efficient use of nitrogen in agriculture // Nutrient cycling in Agroecosystems. 2018. Vol. 110. No. 1. Р. 1‒5. doi: 10.1007/s10705-017-9900-8. URL: https://link.springer.com/content/pdf/10.1007/s10705–017–9900–8.pdf (дата обращения: 07.10.2023).
- Ермохин Ю. И. Почвенная диагностика минерального питания яровой пшеницы в условиях Западной Сибири // Мир Инноваций. 2015. № 1–4. С. 67‒72.
- Спектрометрическое обеспечение диагностики азотного питания растений и идентификации азота органических и минеральных удобрений / Р. А. Афанасьев, В. В. Носиков, В. А. Литвинский и др. // Плодородие. 2019. № 4 (109). С. 26‒29.
- Ерошенко Ф. В., Сторчак И. Г., Чернова И. В. Оценка состояния растений методами экспресс-диагностики // Аграрный вестник Урала. 2019. № 7 (186). С. 19‒25. doi: 10.32417/article_5d52af440f71b8.16701399.
- Программа для ЭВМ автоматизированного расчёта оптимальных доз минеральных удобрений под планируемую урожайность основных сельскохозяйственных культур в условиях Нечерноземья / В. Г. Сычев, Р. А. Афанасьев, Л. М. Державин и др. Номер регистрации (свидетельства): 2015615582. Дата регистрации: 21.05.2015.
- Программа «Расчет оптимальной дозы пропорционально-дифференцированного внесения удобрений» / А. Ю. Измайлов, С. А. Белых, Г. И. Личман и др. Номер регистрации (свидетельства): 2016611615. Дата регистрации: 05.02.2016.
- Расчет доз внесения минеральных удобрений / С. М. Васильев, А. Н. Бабичев, В. А. Монастырский и др. Номер регистрации (свидетельства): 2018663750. Дата регистрации: 02.11.2018.
- Пономаренко И. Г., Забродин В. П., Портаков А. Б.Расчёт нормы внесения минеральных удобрений v2.0 / Номер регистрации (свидетельства): 2021613345. Дата регистрации: 05.03.2021.
- Conceptual Design of a Comprehensive Farm Nitrogen Management System / F. Weckesser, F. Leßke, M. Luthardt, et al. //Agronomy. 2021. Vol. 11. No. 12. Р. 2501. URL: https://www.mdpi.com/2073–4395/11/12/2501 (датаобращения: 03.07.2023). doi: 10.3390/agronomy11122501.
- Accuracy, robustness and behavior of the STICS soil – crop model for plant, water and nitrogen outputs: evaluation over a wide range of agro-environmental conditions in France / E. Coucheney, S. Buis, M. Launay, et al. // Environmental Modelling & Software. 2015. Vol. 64. Р. 177‒190. doi: 10.1016/j.envsoft.2014.11.024.
- NLES5 – An empirical model for estimating nitrate leaching from the root zone of agricultural land / C. D. Børgesen, J. W. M. Pullens, J. Zhao, et al. // European Journal of Agronomy. 2022. Vol. 134. P. 126465. URL: https://www.sciencedirect.com/science/article/pii/S1161030122000132/pdf (дата обращения: 28.07.2023). doi: 10.1016/j.eja.2022.126465.
- Dynamic model improves agronomic and environmental outcomes for maize nitrogen management over static approach / S. Sela, H. M. van Es, B. N. Moebius-Clune, et al. // Journal of Environmental Quality. 2017. Vol. 46. P. 311‒319. doi: 10.2134/jeq2016.05.0182.
- Goffart J. P., Olivier M., Frankinet M. Crop nitrogen status assessment tools in a decision support system for nitrogen fertilization management of potato crops // HortTechnology. 2011. Vol. 21. No. 3. Р. 282‒286. doi: 10.21273/HORTTECH.21.3.282.
- Assessing and modeling economic and environmental impact of wheat nitrogen management in Belgium / B. Dumont, B. Basso, B. Bodson, et al.// Environmental Modelling & Software. 2016. Vol. 79. Р. 184‒196. doi: 10.1016/j.envsoft.2016.02.015.
- A Dynamic Decision-Making Tool for Calculating the Optimal Rates of N Application for 40 Annual Crops While Minimising the Residual Level of Mineral N at Harvest / J-M. Machet, P. Dubrulle, N. Damay, et al. // Agronomy.2017. Vol. 7. No. 4. Р. 73. URL: https://www.mdpi.com/2073–4395/7/4/73 (дата обращения: 05.06.2023). doi: 10.3390/agronomy7040073.
- Сорокин А. Б. Концептуальное проектирование интеллектуальных систем поддержки принятия решений // Онтология проектирования. 2017. Т. 7. № 3 (25). С. 247‒269.
- Объектно-ориентированный подход к разработке моделей данных / Е. П. Емельченков, В. И. Мунерман, Д. В. Мунерман и др. // Современные информационные технологии и ИТ-образование. 2020. Т. 16. № 3. С. 564‒574. doi: 10.25559/SITITO.16.202003.564-574.
- Буч Г., Рамбо Д., Якобсон А. Язык UML. Руководство пользователя. Второе издание. М: ДМК Пресс, 2006. 496 с.
- Carpendale S. Process diagrams // arXiv preprint arXiv:2209.11765. 2022. URL: https://arxiv.org/ftp/arxiv/papers/2209/2209.11765.pdf. (дата обращения: 05.09.2023).
- Maker F. Online Diagram Software // Flowchart Maker & Online Diagram Software. URL: https://app.diagrams.net/ (дата обращения: 05.09.2023).
- Temporal GIS models for cadastral data management: the knowns, unknowns and future / J. Mango, J. Ngondo, D. Xu, et al.// Survey Review. 2023. Vol. 55. No. 390. P. 233‒246. doi: 10.1080/00396265.2022.2049104.
- Chlingaryan A., Sukkarieh S., Whelan B. Machine learning approaches for crop yield prediction and nitrogen status estimation in precision agriculture: A review // Computers and electronics in agriculture. 2018. Vol. 151. Р. 61‒69. doi: 10.1016/j.compag.2018.05.012.
- Comparing Random Forest to Bayesian Networks as nitrogen management decision support systems / J. Sulik, K. Banger, K. Janovicek, et al. // Agronomy Journal. 2023. Vol. 115. No. 3. Р. 1431‒1446. doi: 10.1002/agj2.21320.
- Modeling and simulation of a multi-parametric fuzzy expert system for variable rate nitrogen application / A. Heiß, D. S. Paraforos, G. M. Sharipov, et al. // Computers and Electronics in Agriculture. 2021. Vol. 182. Р. 106008. URL: https://www.sciencedirect.com/science/article/pii/S0168169921000260/pdf (дата обращения: 08.12.2023). doi: 10.1016/j.compag.2021.106008.
- Nithiya S., Annapurani K. Optimisedfertiliser suggestion in smart agriculture system based on fuzzy inference rule // Acta Agriculturae Scandinavica, Section B – Soil & Plant Science. 2021. Vol. 71. No. 3. Р. 191‒201. doi: 10.1080/09064710.2021.1872695.
- Versatile and user-centered concept for temporally and spatially adapted nitrogen application based on multiple parameters / A. Heiß, D. S. Paraforos, G. M. Sharipov, et al. // European Journal of Agronomy. 2023. Vol. 145. Р. 126792. URL: https://www.sciencedirect.com/science/article/pii/S1161030123000606/pdf (дата обращения: 04.11.2023). doi: 10.1016/j.eja.2023.126792.
- Sharma L. K., Bali S. K.A Review of Methods to Improve Nitrogen Use Efficiency in Agriculture// Sustainability. 2018. Vol. 10. No. 1. Р. 51. URL: https://www.mdpi.com/2071–1050/10/1/51/pdf?version=1514284702 (датаобращения: 01.10.2023). doi: 10.3390/su10010051.
- Workflow to Establish Time-Specific Zones in Precision Agriculture by Spatiotemporal Integration of Plant and Soil Sensing Data / E. Scudiero, P. Teatini, G. Manoli, et al. // Agronomy. 2018. Vol. 8. No. 11. Р. 253. URL: https://www.mdpi.com/2073–4395/8/11/253/pdf?version=1541586725 (датаобращения: 01.05.2023). doi: 10.3390/agronomy8110253.
- Automatic delineation algorithm for site-specific management zones based on satellite remote sensing data / C. Georgi, D. Spengler, S. Itzerott, et al. // Precision Agriculture. 2018. Vol. 19. Р. 684‒707. doi: 10.1007/s11119-017-9549-y.
- Автоматизация процесса обнаружения и выделения границ внутриполевой изменчивости по аэрокосмическим снимкам и оптическим критериям / В. П. Якушев, А. Ф. Петрушин, В. В. Якушев и др. // Современные проблемы дистанционного зондирования Земли из космоса. 2022. Т. 19. № 6. С. 151‒162. doi: 10.21046/2070-7401-2022-19-6-161-162.
- Кидин В. В. Основы питания растений и применения удобрений. М.: РГАУ-МСХА, 2008. 415 с.
- Шафран С. А., Леонова Е. В., Пупынин В. М. Внутрипольная вариабельность элементов питания в почвах и ее влияние на урожайность озимых зерновых культур // Агрохимия. 2011. № . 2. С. 15‒23.
- Ренев Е. П., Еремин Д. И. Внутрипольная и временная вариабельность нитратного азота на полях Западной Сибири // Вестник Красноярского государственного аграрного университета. 2021. № 12 (177). С. 116‒124.doi: 10.36718/1819-4036-2021-12-116-124.
- Гамзиков Г. П. Практические рекомендации по почвенной диагностике азотного питания полевых культур и применению азотных удобрений в сибирском земледелии: производственно-практ. изд. М.: ФГБНУ «Росинформагротех», 2018. 48 с.
- Гамзиков Г. П. Почвенная диагностика азотного питания растений и применения азотных удобрений в севооборотах // Плодородие. 2018. № 1 (100). С. 8‒14. doi: 10/25680/S19948603.2018.100.02.
- Прогнозирование содержания нитратного азота в почве с использованием машинного обучения / В. К. Каличкин, Т. А. Лужных, В. С. Риксен и др. // Сибирский вестн. с.-х. науки. 2021. Т. 51. № 5. С. 91‒100. doi: 10.26898/0370-8799-2021-5-11.
- Шарков И. Н., Колбин С. А., Самохвалова Л. М. Проблема азота при использовании чернозема выщелоченного по интенсивной технологии в лесостепи Западной Сибири // Агрохимия. 2021. № 2. С. 3‒10. doi: 10.31857/S0002188121020101.
- Машинное обучение в качестве инструмента прогнозирования урожайности сельскохозяйственных культур / П. К. Куценогий, В. К. Каличкин, А. Л. Пакуль и др. // Российская сельскохозяйственная наука. 2021. № 1. С. 72‒75. doi: 10.31857/S2500262721010178.
- Разработка программы анализа и прогнозирования урожайности сельскохозяйственных культур / В. К. Каличкин, Д. С. Федоров, О. К. Альсова и др.// Достижения науки и техники АПК. 2022. Т. 36. № 1. С. 51‒56. doi: 10.53859/02352451_2022_36_0_0.
- Прогнозирование урожайности яровой пшеницы на основе использования нейронной сети в условиях лесостепи Приобья / К. Ю. Максимович, Д. С. Федоров, В. К. Каличкин и др. // Южно-Сибирский научный вестник. 2022. № 6. С. 333‒338.
- Assessing the benefit of satellite-based Solar-Induced Chlorophyll Fluorescence in crop yield prediction / B. Peng, K. Guan, W. Zhou, et al. // International Journal of Applied Earth Observation and Geoinformation. 2020. Vol. 90. P. 102126. URL: https://www.sciencedirect.com/science/article/pii/S0303243419313029/pdf (дата обращения: 08.09.2023). doi: 10.1016/j.jag.2020.102126.
- Использование динамической модели агроэкосистемы для оценки влияния климатических изменений на продуктивность посевов / Р. А. Полуэктов, А. Г. Топаж, В. П. Якушев и др. // Вестник Российской академии сельскохозяйственных наук. 2012. № 2. С. 7‒12.
- О возможности использования стандартизированного индекса осадков для выявления засух и в прогнозах количественной оценки урожайности зерновых и зернобобовых культур / А. Страшная, В. А. Тищенко, О. В. Береза (Чуб) и др. // Труды гидрометеорологического научно-исследовательского центра Российской Федерации. 2015. № 357. С. 81‒97.
- Remote Monitoring of Crop Nitrogen Nutrition to Adjust Crop Models: A Review / L. Silva, L. A. Conceição, F. C. Lidon, et al. // Agriculture. 2023. Vol. 13. No. 4. Р. 835. URL: https://www.mdpi.com/2077–0472/13/4/835/pdf?version=1680862563 (дата обращения: 08.10.2023). doi: 10.3390/agriculture13040835.
- Determination of a critical nitrogen dilution curve for spring wheat / N. Ziadi, G. Bélanger, A. Claessens, et al. // Agronomy Journal. 2010. Vol. 102. No. 1. Р. 241‒250. doi: 10.2134/agronj2009.0266.
- Aranguren M., Castellón A., Aizpurua A. Crop sensor based non-destructive estimation of nitrogen nutritional status, yield, and grain protein content in wheat // Agriculture. 2020. Vol. 10. No. 5. Р. 148. URL: https://www.mdpi.com/2077–0472/10/5/148/pdf?version=1590567529 (дата обращения: 08.10.2023). doi: 10.3390/agriculture10050148.
- Матвеенко Д. А., Якушев В. В., Якушев В. П. Прецизионное управление азотным режимом яровой пшеницы на основе дистанционного зондирования посевов // Современные проблемы дистанционного зондирования Земли из космоса. 2019. Т. 16. № 3. С. 79‒86. doi: 10.21046/2070-7401-2019-16-3-79-86.
- Retrieval of aboveground crop nitrogen content with a hybrid machine learning method / K. Berger, J. Verrelst, J. B. Féret, et al. // International Journal of Applied Earth Observation and Geoinformation. 2020. Vol. 92. Р. 102174. URL: https://www.sciencedirect.com/science/article/pii/S0303243420303500/pdf (дата обращения: 08.09.2023). doi: 10.1016/j.jag.2020.102174.
- Chergui W., Zidat S., Marir F. An approach to the acquisition of tacit knowledge based on an ontological model // Journal of King Saud University-computer and information sciences. 2020. Vol. 32. No. 7. Р. 818‒828. doi: 10.1016/j.jksuci.2018.09.012.




